How to Create a Narrow AI Product



AI is often talked about as if it needs to think like a human or solve every problem at once, but that isn’t how most AI systems actually work. In practice, the AI tools people rely on every day are usually narrow AI products. These systems are designed to perform a specific task within defined limits rather than exhibit general intelligence 

That focus is exactly why they work. 

If you’re thinking about building an AI product, starting narrow isn’t a compromise. It’s the most practical and realistic place to begin. 

What Is a Narrow AI Product? 

A narrow AI product is an AI system designed to do one defined job well, operating within a limited scope and predefined rules. 

Unlike artificial general intelligence, narrow AI doesn’t transfer learning across domains or adapt freely to new problems. It performs reliably because the task and expected outcome are clearly defined. 

AI content detection tools are a good example. You paste in a piece of writing, and the system analyses language patterns to estimate how likely it is that the content was generated by AI. 

The system doesn’t know who wrote the content or why. Its role stops at producing a likelihood score, which reflects the limitations common to narrow AI systems. 

In a business context, the same principle applies to tools like email spam filtering. These systems assess incoming messages and decide whether they should be filtered out based on known patterns. 

Another example is fraud detection. These systems analyse transaction data and flag activity that appears unusual, but they don’t investigate the issue or make final decisions. 

Even when these products feel intelligent, they aren’t thinking like humans. They operate by recognising patterns within a clearly defined scope and applying that logic consistently. 

Start With the Problem and Set the Boundaries 

One of the most common mistakes when building AI products is starting with the technology and then searching for a problem to apply it to. 

Narrow AI works best when applied to problems that already exist and are well understood. These are often areas where people are making the same type of judgement repeatedly or following a structured decision process. 

For organisations looking to implement AI for companies, this means focusing on specific business processes rather than attempting to deploy artificial intelligence in companies as a broad solution. The most successful AI for business initiatives start with a clearly defined problem that AI tools can reliably solve.

Defining the problem properly also means defining the boundaries. You need to be clear about what the system is responsible for and where that responsibility ends. 

This includes knowing when a human needs to step in and how the system should behave when confidence is low. These limits aren’t weaknesses. They’re what make the system reliable and easier to govern. 

Visual flow showing how a clear problem leads to defined boundaries, which then result in a narrow AI product.

From Problem to Narrow AI Product

Design for Human Involvement and Real Use 

Most narrow AI products are designed to support people rather than replace them, particularly in areas where accountability still matters. 

AI content detection tools provide a probability rather than a verdict. Fraud detection systems flag transactions rather than acting on them directly. This design keeps decision-making with humans while allowing AI to handle focused analysis

This approach also makes adoption more likely. People are more willing to rely on a system when they understand its role and know they can override it. 

The relationship between AI and human collaboration is central to successful implementation. Rather than replacing human judgement, the best intelligent AI products augment human capabilities, allowing people to focus on higher-value work while the system handles repetitive tasks within its defined scope.

The Opportunity With Narrow AI Products 

Narrow AI products represent a shift similar to the early days of mobile apps, when people realised that specific problems could be solved with focused software rather than large, all-purpose systems. 

Many individuals and organisations already have deep domain experience in achieving a particular outcome. They understand how outcomes are achieved because they’ve been doing the work manually for years. 

That experience can often be productised. 

When domain knowledge is clearly defined, it can be captured and supported by a narrow AI product that provides focused support in day-to-day work. Instead of building a generic AI tool, the opportunity lies in building something focused that delivers one outcome well. 

This is why narrow AI products are appearing across so many industries. They turn existing expertise into scalable capability. 

For businesses exploring agentic AI—systems that can autonomously pursue goals within defined boundaries—the narrow AI approach provides a practical foundation. Rather than building complex AI agents with broad capabilities, organisations can start with focused agents that excel at specific tasks.

How We Build Narrow AI Products 

Building a narrow AI product isn’t just about choosing an AI model. It’s about designing a system that people can actually use.

At WorkingMouse, we start by building a clear product interface, usually as a web or mobile application. This interface reflects how people already work and allows domain knowledge to be expressed in a familiar and practical way. It gives people a clear place to interact with the system and understand how it supports their work.

We deliver this interface using our J2Bot platform. J2Bot allows domain experience and intellectual property to be embedded into a traditional product experience, supported by structured data. Instead of hiding knowledge inside prompts or scripts, it becomes part of the product itself and can be maintained over time.

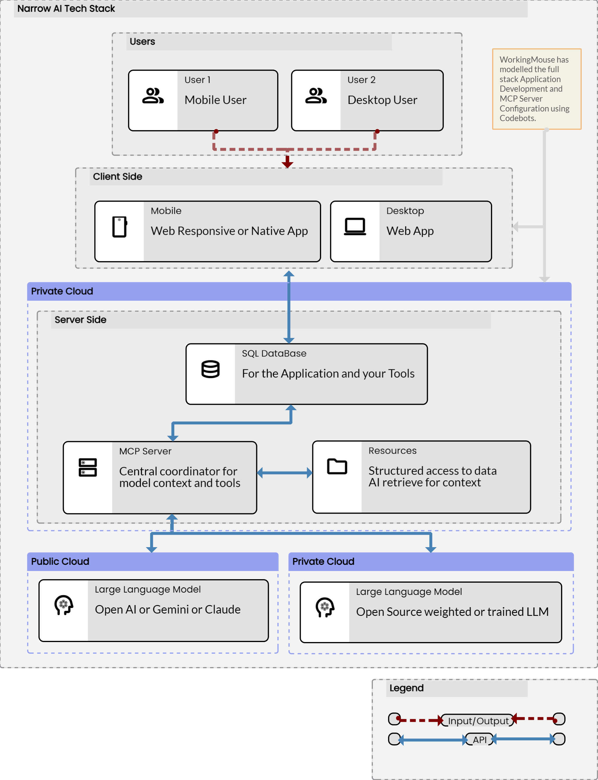
Between the product interface and the AI sits a component we call a Model Context Protocol (MCP) server. The MCP server acts as the control layer that manages how the product interacts with AI and its Resources (Tools and Data).

Its role is to ensure the right data and tools are presented to AI in a controlled way, and that responses are returned in a form the product can reliably use. Rather than allowing AI to operate freely, MCP keeps it aligned to the specific outcome the product is designed to support.

In many narrow AI products, the AI doesn’t rely only on what it was trained on originally. Instead, it can be supported by a dedicated knowledge base that holds relevant documents and reference material.

This knowledge base acts as a source of context for the product. When a user interacts with the system, relevant information is retrieved and provided to the AI as part of the request. This allows responses to align with real-world rules, policies, or domain-specific material.

Because the knowledge sits outside the model, it can be updated over time without retraining the AI itself. This keeps the product easier to maintain while ensuring responses remain grounded in trusted information.

Behind this, the product connects to AI models selected based on the outcome it is designed to deliver. These may be public models or privately hosted models, depending on data and governance requirements. The models operate within the narrow scope required, rather than attempting to solve problems outside the product’s role.

When creating an AI solution, the choice of underlying technology matters. Some projects benefit from large language models (LLMs) like GPT, which excel at natural language tasks, while others require specialised AI modelling approaches tailored to specific data types or business rules.

By keeping the interface, MCP layer, and AI capability clearly separated, we’re able to build narrow AI products that can be tested and evolved over time. This approach allows us to deliver high-quality outcomes faster, without locking organisations into fragile or opaque solutions.

Narrow AI Product Architecture

This diagram shows how a narrow AI product is structured, from user interaction through a product interface, an MCP server, and a controlled knowledge layer, through to public or privately hosted AI models. It shows how WorkingMouse separates interface, control, data, and AI capability to deliver reliable outcomes.

Diagram illustrating how a narrow AI product connects users, a product interface, an MCP server, a knowledge base, and public or private AI models within a controlled system.

Narrow AI Architecture Diagram 

Choosing the Right AI Platform and Approach

When organisations decide to use AI, they often face a complex landscape of options. The best AI solution depends on the specific problem, the available data, and the organisation's readiness for AI business integration.

Some businesses choose to work with an AI agency to navigate these decisions, bringing in expertise in AI software development and strategy. Others invest in building internal AI developers capabilities, particularly when AI app development becomes a core competency.

The rise of gen AI (generative AI) has opened new possibilities, but it's important to recognise that not every problem requires a generative approach. Sometimes traditional machine learning, rule-based systems, or a hybrid approach delivers better results.

A well-designed AI platform provides the infrastructure to integrate different AI capabilities as needed, supporting everything from LLM-powered features to specialised analytics. This flexibility ensures that as requirements evolve, the system can adapt without requiring complete rebuilds.

Measure Success by Use, Not Hype

Narrow AI products deliver value when they improve consistency or reduce effort in real workflows, not when they demonstrate technical sophistication. 

If users rely on the system as part of their day-to-day work, it’s doing its job. If it quietly supports decisions without drawing attention to itself, that’s often a sign of success. 

The true test of general AI versus narrow approaches isn't theoretical capability—it's practical impact. A narrow AI product that genuinely helps people work better is more valuable than a theoretically powerful system that never gets used.

Why Narrow AI Is the Right Place to Start 

If the goal is to create AI that actually works in the real world, narrow AI is where it starts. It allows focused capability to be designed, delivered, and improved without introducing unnecessary risk or complexity. At WorkingMouse, this is how we approach AI in practice, building narrow AI products that solve specific problems and fit cleanly into the systems people already rely on. 


Good products start with clear decisions

Our Software Pricing Guide breaks down what really drives cost, helping you plan software and AI products with confidence.

Download the Software Pricing Guide Download the Software Pricing Guide

Made with ❤️ in Milton, Brisbane (Meanjin) Australia.

WorkingMouse acknowledges the Traditional Owners and their continuing connection to land, sea and community. We pay our respects to them, their Elders, both past and emerging.

Torres Strait Islands Flag Australian Flag Aboriginal Flag
Top B2B Companies Clutch Award 2022 Clutch Top Company 2022 2023 Clutch Award 2018 iAwards 2023 Buy Queensland Finalist Award Award 1 Technology Fast 50 2017


2026 WorkingMouse Pty Ltd. All Rights Reserved.